
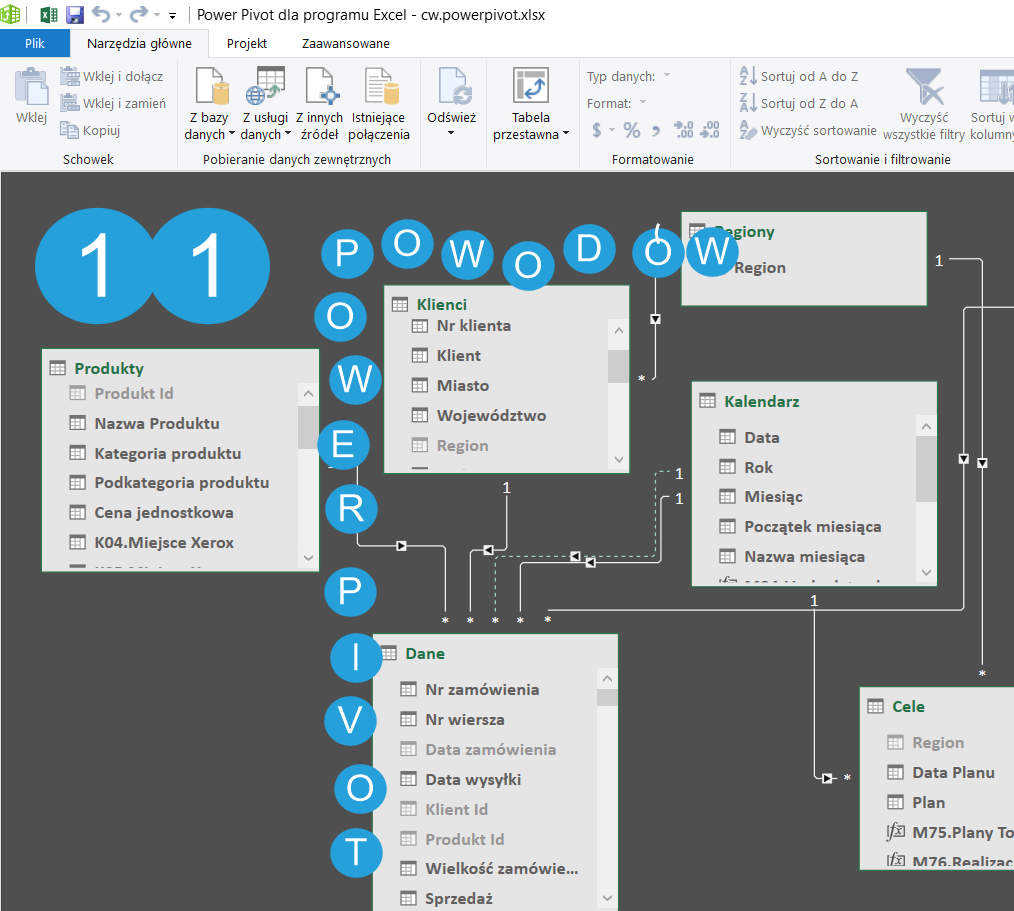
Filtr wartości (miar) w zwykłej tabeli przestawnej vs Power Pivot vs Power BI
Miara utworzona w modelu danych Power Pivot lub Power BI może zostać umieszczona tylko na półce Wartości (lub analogicznej półce wizualizacji Power BI, np. oś x wykresu słupkowego). Niewielu użytkowników wie, że miarę








